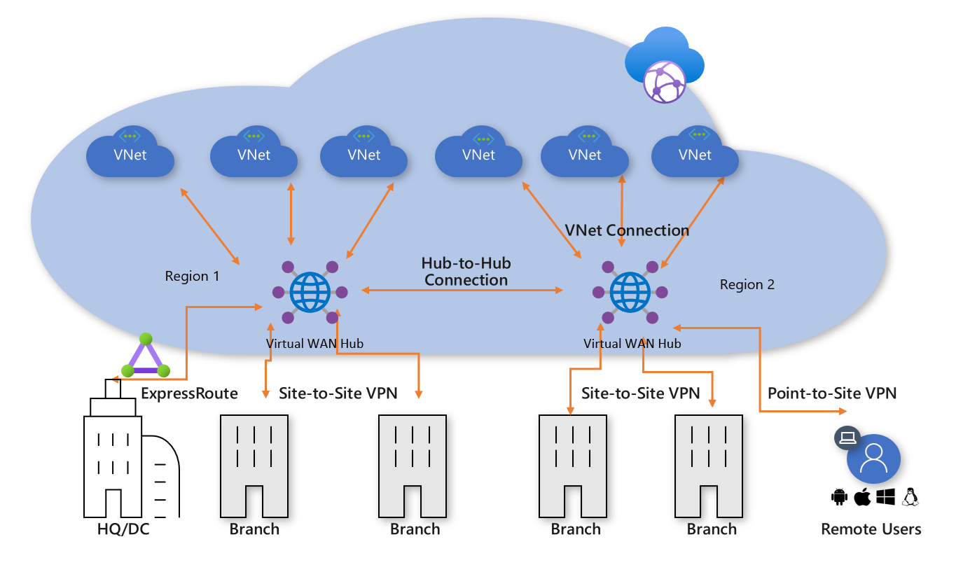
Azure Virtual WAN
Azure Virtual WAN is a networking service that brings many networking, security, and routing functionalities together to provide a single operational interface.
Virtual WAN offers the following advantages:
- Integrated connectivity solutions in hub and spoke: Automate site-to-site configuration and connectivity between on-premises sites and an Azure hub.
- Automated spoke setup and configuration: Connect your virtual networks and workloads to the Azure hub seamlessly.
- Intuitive troubleshooting: You can see the end-to-end flow within Azure, and then use this information to take required actions.


Types

Rereferences
- https://learn.microsoft.com/en-us/azure/virtual-wan/virtual-wan-about